Autor: 0xjacobzhao | https://linktr.ee/0xjacobzhao
Tato nezávislá výzkumná zpráva je podporována IOSG Ventures. Proces výzkumu a psaní byl inspirován související prací Raghava Agarwala (LongHash) a Jaye Yu (Pantera). Děkujeme Lexu Sokolinovi @ Generative Ventures, Jordanovi @AIsa, Ivy @PodOur2Cents za jejich cenné návrhy k tomuto článku. Zpětná vazba byla také vyžádána od projektových týmů, jako jsou Nevermined, Skyfire, Virtuals Protocol, AIsa, Heurist, AEON během procesu psaní. Tento článek usiluje o objektivní a přesný obsah, ale některé názory zahrnují subjektivní posouzení a mohou nevyhnutelně obsahovat odchylky. Ocenění čtenářského porozumění.
Agentic Commerce se vztahuje na kompletní komerční systém, kde AI agenti autonomně dokončují objevování služeb, hodnocení důvěryhodnosti, generování objednávek, autorizaci plateb a konečné vyrovnání. Už se nespolehá na krok za krokem lidské operace nebo vkládání informací, ale zahrnuje agenty, kteří automaticky spolupracují, zadávají objednávky, platí a plní v prostředí napříč platformami a systémy, čímž vytvářejí komerční uzavřenou smyčku autonomního vykonávání mezi stroji (M2M Commerce).

V ekosystému kryptoměn jsou dnes nejpraktičtější hodnotné aplikace soustředěny na platby stablecoiny a DeFi. Proto, jak se AI a krypto spojují, se objevují dvě vysoce hodnotné vývojové cesty:
Krátkodobě: AgentFi, postavený na dnes zralých DeFi protokolech
Střednědobě až dlouhodobě: Agent Payment, postavený kolem vyrovnání stablecoinů a postupně standardizovaný protokoly jako ACP, AP2, x402 a ERC-8004
Agentic Commerce je obtížné rychle škálovat v krátkodobém horizontu kvůli faktorům, jako je zralost protokolu, regulační rozdíly a přijetí obchodníky/uživateli. Nicméně, z dlouhodobého hlediska je platba základním kotvou všech komerčních uzavřených smyček, což činí Agentic Commerce nejcennějším v dlouhodobém horizontu.
I. Platební systémy Agentic Commerce a aplikační scénáře
V systému Agentic Commerce je síť skutečných obchodníků největším scénářem hodnoty. Bez ohledu na to, jak se AI Agenti vyvíjejí, tradiční fiat platební systém (Stripe, Visa, Mastercard, bankovní převody) a rychle rostoucí systém stablecoinů (USDC, x402) budou dlouho koexistovat, společně tvořící základ Agentic Commerce.
Srovnání: Tradiční fiat platba vs. stablecoin platba

Skuteční obchodníci—od e-commerce, předplatného a SaaS po cestování, placený obsah a podnikové nákupy—nesou poptávku v hodnotě bilionů dolarů a jsou také hlavním zdrojem hodnoty pro AI Agenty, kteří automaticky porovnávají ceny, obnovují předplatné a nakupují. V krátkodobém horizontu bude většinová spotřeba a podnikové nákupy stále dominovány tradičním fiat platebním systémem po dlouhou dobu.
Hlavní překážkou škálování stablecoinů v reálném obchodě není pouze technologie, ale regulace (KYC/AML, daň, ochrana spotřebitelů), účetnictví obchodníků (stablecoiny nejsou zákonným platidlem) a nedostatek mechanismů na řešení sporů způsobených nevratnými platbami. V důsledku těchto strukturálních omezení je obtížné, aby stablecoiny vstoupily do vysoce regulovaných odvětví, jako je zdravotnictví, letectví, e-commerce, vláda a utilitní služby v krátkodobém horizontu. Jejich implementace se bude hlavně soustředit na digitální obsah, přeshraniční platby, služby nativní pro Web3 a scénáře strojové ekonomiky (M2M/IoT/Agent), kde je regulační tlak nižší nebo jsou nativní na blockchainu—to je právě okno příležitosti pro nativní Agentic Commerce Web3, aby dosáhl prvních průlomů ve škálování.
Avšak regulace institucionalizace rychle postupuje v roce 2025: americký zákon o stablecoinech dosáhl bipartitního konsensu, Hongkong a Singapur implementovaly rámce pro licencování stablecoinů, EU MiCA oficiálně vstoupila v platnost, Stripe podporuje USDC a PayPal spustil PYUSD. Jasnost regulační struktury znamená, že stablecoiny jsou přijímány hlavním finančním systémem, což otevírá politický prostor pro budoucí přeshraniční vyrovnání, B2B nákupy a strojovou ekonomiku.
Nejlepší aplikace pro scénáře pro Agentic Commerce

Jádrem Agentic Commerce není nechat jednu platební dráhu nahradit jinou, ale předat vykonávací subjekt "objednávka—autorizace—platba" AI Agentům, což umožňuje tradičnímu fiat platebnímu systému (AP2, autorizace pověření, dodržování identity) a systému stablecoinu (x402, CCTP, vyrovnání prostřednictvím chytrých kontraktů) využívat svých příslušných výhod. Není to nula-sumová konkurence mezi fiat a stablecoiny, ani substituční narativ jediné dráhy, ale strukturální příležitost k rozšíření schopností obou: fiat platby i nadále podporují lidský obchod, zatímco stablecoin platby urychlují strojové nativní a nativní scénáře on-chain. Dvě se doplňují a koexistují, stávají se dvojčaty motorů agentní ekonomiky.
II. Panorama standardů protokolů Agentic Commerce
Protokolová struktura Agentic Commerce se skládá ze šesti vrstev, což vytváří kompletní strojový obchodní řetěz od "objevování schopností" po "dodání plateb". A2A Catalog a MCP Registry jsou odpovědné za objevování schopností, ERC-8004 poskytuje ověřitelnou identitu a reputaci on-chain; ACP a AP2 se zabývají strukturovanými objednávkami a autorizací pokynů; platební vrstvu tvoří tradiční fiat dráhy (AP2) a stablecoin dráhy (x402) paralelně; dodací vrstva v současnosti nemá žádný jednotný standard.

Vrstva objevování: Řeší "Jak Agenti objevují a rozumějí volatelným službám". Strana AI buduje standardizované katalogy schopností prostřednictvím A2A Catalog a MCP Registry; Web3 se spoléhá na ERC-8004, aby poskytla adresovatelné vedení identity. Tato vrstva je vstupem do celého protokolového zásobníku.
Vrstva důvěry: Odpovídá na "Je druhá strana důvěryhodná". Na straně AI zatím neexistuje univerzální standard. Web3 buduje jednotný rámec pro ověřitelnou identitu, reputaci a vykonávací záznamy prostřednictvím ERC-8004, což je klíčová výhoda Web3.
Vrstva objednávání: Odpovídá za "Jak jsou objednávky vyjádřeny a ověřovány". ACP (OpenAI × Stripe) poskytuje strukturovaný popis zboží, cen a podmínek vyrovnání, aby zajistil, že obchodníci mohou plnit smlouvy. Protože je obtížné vyjádřit skutečné obchodní smlouvy on-chain, tato vrstva je v podstatě dominována Web2.
Vrstva autorizace: Odpovídá za "Zda Agent získal právní uživatelskou autorizaci". AP2 váže záměr, potvrzení a autorizaci plateb na skutečný identitní systém prostřednictvím ověřitelných pověření. Web3 podpisy zatím nemají právní účinek, takže nemohou nést smluvní a dodržovací odpovědnosti této vrstvy.
Vrstva plateb: Rozhoduje "Která dráha dokončuje platbu". AP2 pokrývá tradiční platební sítě, jako jsou karty a banky; x402 poskytuje nativní API platební rozhraní pro stablecoiny, což umožňuje aktivům jako USDC být vložena do automatizovaných volání. Tyto dvě typy drah zde tvoří funkční doplňkovost.
Vrstva plnění: Odpovídá na "Jak bezpečně doručit obsah po dokončení platby". V současnosti neexistuje žádný jednotný protokol: skutečný svět se spoléhá na systémy obchodníků pro dokončení doručení a šifrovaný přístup Web3 dosud nevytvořil standard napříč ekosystémy. Tato vrstva je stále největší prázdnotou v protokolovém zásobníku a je nejvíce pravděpodobná k inkubaci další generace protokolových standardů.
III. Hlavní protokoly Agentic Commerce: Hluboké vysvětlení
Zaměření na pět klíčových vazeb služby, hodnocení důvěryhodnosti, strukturované objednávání, autorizaci plateb a konečné vyrovnání v Agentic Commerce, instituce jako Google, Anthropic, OpenAI, Stripe, Ethereum a Coinbase navrhly všechny základní protokoly v odpovídajících vazbách, společně budují jádrovou protokolovou strukturu příští generace Agentic Commerce.
Agent-to-Agent (A2A) – Protokol Interoperability Agenta (Google)
A2A je otevřený protokol iniciovaný Googlem a darovaný Linux Foundation. Jeho cílem je poskytnout jednotné komunikační a spolupráce standardy pro AI Agenty vybudované různými dodavateli a rámci. Na základě HTTP + JSON-RPC provádí A2A bezpečnou, strukturovanou výměnu zpráv a úkolů, což umožňuje Agentům provádět vícekolové dialogy, společné rozhodování, rozklad úkolů a správu stavu nativním způsobem. Jeho hlavním cílem je vybudovat "Internet Agentů", umožňující jakémukoli agentu kompatibilnímu s A2A být automaticky objeven, volán a kombinován, čímž vytváří mezi-platformní, mezi-organizační distribuovanou síť Agentů.
Protokol Model Context (MCP) – Protokol pro jednotný přístup k datům nástrojů (Anthropic)
MCP uvedený Anthropic je otevřený protokol spojující LLM / Agenty s externími systémy, zaměřující se na jednotné rozhraní pro přístup k nástrojům a datům. Abstrahuje databáze, souborové systémy, vzdálené API a proprietární nástroje do standardizovaných zdrojů, což umožňuje Agentům bezpečně, kontrolovatelně a auditovatelně přistupovat k externím schopnostem. Design MCP zdůrazňuje nízké náklady na integraci a vysokou škálovatelnost: vývojáři potřebují pouze jednou připojit, aby Agent mohl používat celý ekosystém nástrojů. V současnosti byl MCP přijat mnoha předními AI dodavateli a stal se de facto standardem pro interakci agent-nástroj.

MCP se zaměřuje na "Jak Agenti používají nástroje"—poskytování modelů s jednotnými a zabezpečenými schopnostmi přístupu k externím zdrojům (například databáze, API, souborové systémy atd.), čímž standardizuje metody interakce agent-nástroj / agent-data.
A2A řeší "Jak Agenti spolupracují s jinými Agenty"—zavádí nativní komunikační standardy pro agenty napříč dodavateli a rámci, podporující vícekolový dialog, rozklad úkolů, správu stavu a dlouhodobé vykonávání. Je to základní interoperabilní vrstva mezi agenty.

Protokol Agentic Commerce (ACP) – Protokol objednávání a pokladny (OpenAI × Stripe)
ACP (Protokol Agentic Commerce) je otevřený standard objednávek (Apache 2.0), který navrhl OpenAI a Stripe. Vytváří strukturovaný proces objednávání, který může být přímo pochopen stroji pro Kupující—AI Agent—Obchodník. Protokol pokrývá informace o produktech, ověřování cen a podmínek, platební logiku a přenos pověření plateb, což umožňuje AI bezpečně zahájit nákupy jménem uživatelů, aniž by se sama stala obchodníkem.
Jeho základní design je: AI volá pokladní rozhraní obchodníka standardizovaným způsobem, zatímco obchodník si zachovává plnou obchodní a právní kontrolu. ACP umožňuje obchodníkům vstoupit do AI nákupního ekosystému bez transformace jejich systémů pomocí strukturovaných objednávek (JSON Schema / OpenAPI), bezpečných platebních tokenů (Stripe Shared Payment Token), kompatibility s existujícími e-commerce backendy a podporou REST a MCP publikování schopností. V současnosti byl ACP použit pro ChatGPT Instant Checkout, stal se tak ranou nasaditelnou platební infrastrukturou.
Protokol pro platby Agenta (AP2) – Digitální autorizace a platební instrukční protokol (Google)
AP2 je otevřený standard, který společně zahájil Google a několik platebních sítí a technologických společností. Jeho cílem je vytvořit jednotný, compliant a auditovatelný proces pro platby vedené Agentem AI. Váže záměr platby uživatele, rozsah autorizace a identitu dodržování prostřednictvím kryptograficky podepsaných digitálních autorizovaných pověření, poskytující obchodníkům, platebním institucím a regulátorům ověřitelné důkazy o "kdo utrácí peníze za koho".
AP2 bere "Bez ohledu na platbu" jako svůj designový princip, podporuje kreditní karty, bankovní převody, platby v reálném čase a přístup k stablecoinovým a dalším krypto platebním drahám prostřednictvím rozšíření jako x402. V celém protokolovém zásobníku Agentic Commerce, AP2 není odpovědný za konkrétní zboží a detaily objednávek, ale poskytuje univerzální rámec autorizace plateb Agenta pro různé platební kanály.

ERC-8004 – Standard on-chain identity / reputace / ověření Agenta (Ethereum)
ERC-8004 je standard Ethereum společně navržený MetaMask, Ethereum Foundation, Google a Coinbase. Jeho cílem je vytvořit mezi-platformní, ověřitelný, bezdůvěrový systém identity a reputace pro AI Agenty. Protokol se skládá ze tří on-chain částí:
Registr identity: Vytváří identitu na řetězci podobnou NFT pro každého Agenta, což lze propojit s informacemi napříč platformami, jako jsou MCP / A2A koncové body, ENS/DID, peněženky atd.
Registr reputace: Standardizuje záznam skóre, zpětné vazby a signálů chování, což činí historický výkon Agenta auditovatelným, agregovatelným a kompozitním.
Registr validace: Podporuje ověřovací mechanismy jako je opětovné provedení zástavy, zkML, TEE, poskytující ověřitelné vykonávací záznamy pro úkoly s vysokou hodnotou.
Díky ERC-8004 je identita, reputace a chování Agenta uchováváno on-chain, což vytváří mezi-platformní objevitelné, odolné vůči manipulaci a ověřitelné důvěrné základy, což je důležitá infrastruktura pro Web3, aby vybudoval otevřenou a důvěryhodnou AI ekonomiku. ERC-8004 je ve fázi přezkumu, což znamená, že standard je v podstatě stabilní a proveditelný, ale stále se žádá o široký názor komunity a nebyl finalizován.
x402 – Nativní API platební dráha stablecoinu (Coinbase)
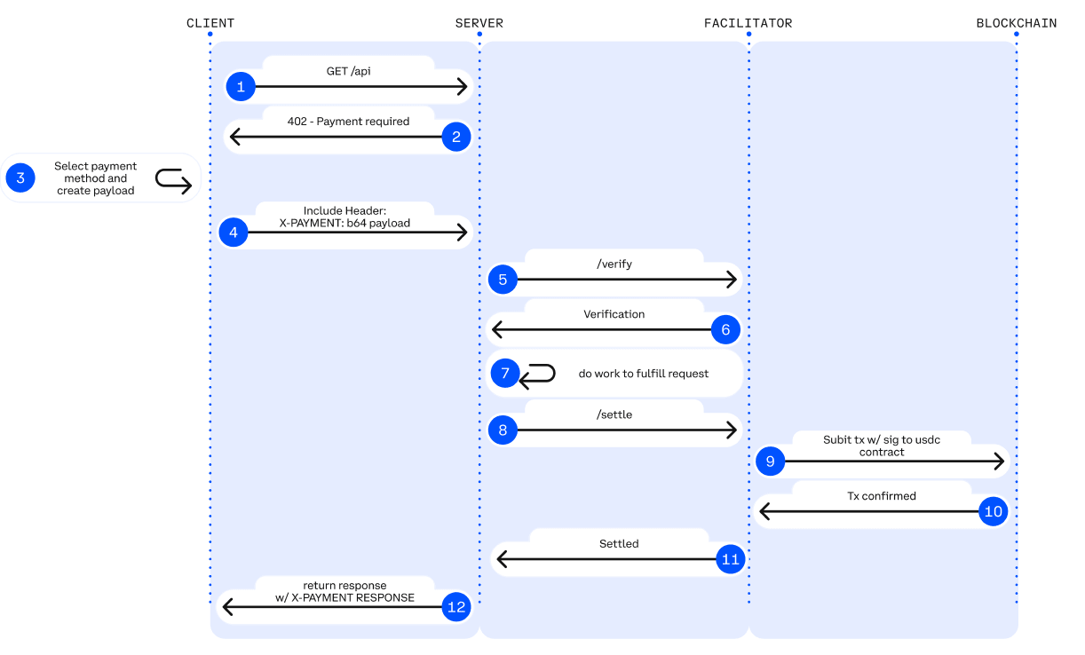
x402 je otevřený platební standard (Apache-2.0), který navrhla Coinbase. Přetváří dlouho nevyužívaný HTTP 402 Platební požadováno na programovatelný on-chain platební handshake mechanismus, což umožňuje API a AI Agentům dosáhnout bezúčtového, bezproblémového, placení za použití on-chain vyrovnání bez účtů, kreditních karet nebo API klíčů.

HTTP 402 Platební Tok. Zdroj: Jay Yu@Pantera Capital
Hlavní mechanismus: Protokol x402 oživuje status kód HTTP 402, který zůstal z raného internetu. Jeho pracovní tok je:
Žádost & Vyjednávání: Klient (Agent) zahajuje žádost -> Server vrací status kód 402 a platební parametry (např. částka, příjmová adresa).
Autonomní platba: Agent místně podepisuje transakci a vysílá ji (obvykle pomocí stablecoinů jako USDC), bez lidského zásahu.
Ověření & Dodání: Po ověření on-chain transakce serverem nebo třetí stranou "Facilitátor" jsou zdroje okamžitě uvolněny.
x402 zavádí roli Facilitátora jako middleware spojujícího Web2 API a vrstvu vyrovnání Web3. Facilitátor je odpovědný za zpracování složité on-chain verifikace a logiky vyrovnání, což umožňuje tradičním vývojářům monetizovat API s minimálním kódem. Serverová strana nemusí spouštět uzly, spravovat podpisy nebo vysílat transakce; stačí se spolehnout na rozhraní poskytované Facilitátorem k dokončení zpracování plateb on-chain. V současnosti je nejvyspělejší implementaci Facilitátora poskytována platformou Coinbase Developer.
Technické výhody x402 spočívají v: podpoře on-chain mikroplateb až do výše 1 centu, překonání omezení tradičních platebních bran, které nejsou schopny zpracovat vysoce frekventované malé částky v scénářích AI; kompletním odstranění účtů, KYC a API klíčů, což umožňuje AI autonomně dokončit uzavřené smyčky M2M plateb; a dosažení plateb autorizovaných USDC bez plynu prostřednictvím EIP-3009, nativně kompatibilní s Base a Solana, s multi-chain škálovatelností.
Na základě představení jádrové protokolové struktury Agentic Commerce následující tabulka shrnuje umístění, základní schopnosti, hlavní omezení a hodnocení zralosti protokolů na každé úrovni, poskytující jasnou strukturovanou perspektivu pro budování mezi-platformní, vykonatelné a placené agentní ekonomiky.

IV. Ekosystém Web3 Agentic Commerce: Reprezentativní projekty
V současnosti lze ekosystém Web3 Agentic Commerce rozdělit do tří vrstev:
Vrstva obchodních platebních systémů (L3): Zahrnuje projekty jako Skyfire, Payman, Catena Labs, Nevermined, poskytující kapsulaci plateb, integraci SDK, správu kvót a oprávnění, lidské schválení a přístup dodržování. Spojují se s tradičními finančními dráhami (banky, kartové organizace, PSP, KYC/KYB) do různé míry, budují most mezi platebním obchodem a strojovou ekonomikou.
Vrstva nativního platebního protokolu (L2): Skládá se z protokolů jako x402, Virtual ACP a jejich ekosystémových projektů. Odpovídá za žádosti o poplatky, ověřování plateb a on-chain vyrovnání. To je jádro, které skutečně dosahuje automatizovaného, koncového vyrovnání v Agent ekonomice. x402 se zcela spoléhá na žádné banky, kartové organizace ani poskytovatele platebních služeb, poskytující on-chain nativní M2M/A2A platební schopnosti.
Infrastrukturní vrstva (L1): Zahrnuje Ethereum, Base, Solana a Kite AI, poskytující důvěryhodný technický základ pro platební a identitní systémy, jako jsou on-chain vykonávací prostředí, klíčové systémy, MPC/AA a oprávnění Runtime.

L3 - Skyfire: Identita a platební pověření pro AI Agenty
Skyfire bere KYA + Pay jako své jádro, abstrahující "Ověření identity + Autorizaci plateb" do JWT pověření použitelných AI, poskytující ověřitelné automatizované přístupy a odečítací schopnosti pro webové stránky, API a služby MCP. Systém automaticky generuje Agenty Kupující/Prodávající a úschovné peněženky pro uživatele, podporující dobíjení prostřednictvím karet, bank a USDC.
Na systémové úrovni Skyfire generuje Agenty Kupující/Prodávající a úschovné peněženky pro každého uživatele. Jeho největší výhodou je plná kompatibilita s Web2 (JWT/JWKS, WAF, API Gateway lze používat přímo), poskytující "automatizovaný placený přístup s nositelem identity" pro obsahové stránky, datová API a nástroje SaaS.
Skyfire je realisticky použitelná Agentní platební střední vrstva, ale identita a správa aktiv jsou centralizovaná řešení.
L3 - Payman: AI Native Fund Authority Risk Control
Payman poskytuje čtyři schopnosti: Peněženka, Příjemce, Politika, Schválení, budování governable a auditovatelné "Vrstva autority fondů" pro AI. AI může provádět skutečné platby, ale všechny akce fondů musí splňovat kvóty, politiky a pravidla schválení stanovená uživateli. Hlavní interakce se provádí prostřednictvím přirozeného jazykového rozhraní payman.ask(), kde je systém odpovědný za analýzu záměru, ověřování politiky a provádění plateb.
Klíčová hodnota Paymana spočívá v: "AI může hýbat penězi, ale nikdy nepřekročí pravomoc." Migrace řízení podnikových fondů do prostředí AI: automatizované mzdy, náhrady, platby dodavatelům, hromadné převody atd., lze všechny dokončit v rámci jasně definovaných oprávnění. Payman je vhodný pro interní finanční automatizaci podniků a týmů (mzdy, náhrady, platby dodavatelům atd.), je umístěn jako vrstva řízení fondů a nesnaží se vybudovat otevřený platební protokol Agent-to-Agent.
L3 - Catena Labs: Standard identity/platby Agenta
Catena používá AI-nativní finanční instituce (úschova, vyrovnání, kontrola rizik, KYA) jako obchodní vrstvu a ACK (Agent Commerce Kit) jako standardní vrstvu k vybudování jednotného identitního protokolu Agenta (ACK-ID) a nativního platebního protokolu Agenta (ACK-Pay). Cílem je vyplnit chybějící ověřitelnou identitu, řetězec autorizace a automatizované platební standardy ve strojové ekonomice.
ACK-ID zakládá vlastnický řetězec Agenta a autorizační řetězec na základě DID/VC; ACK-Pay definuje formáty žádosti o platbu a ověřitelné příjmové formáty oddělené od podkladových vyrovnávacích sítí (USDC, Bank, Arc). Catena zdůrazňuje dlouhodobou interoperabilitu napříč ekosystémy, a jeho role je blíže "TLS/EMV vrstvě agentní ekonomiky", s silnou standardizací a jasnou vizí.
L3 - Nevermined: Měření, fakturace a vyrovnání mikroplateb
Nevermined se zaměřuje na ekonomický model založený na použití AI, poskytující kontrolu přístupu, měření, systém kreditů a záznamy o použití pro automatizované měření, placení za použití, sdílení příjmů a auditování. Uživatelé mohou dobíjet kredity prostřednictvím Stripe nebo USDC a systém automaticky ověřuje použití, odečítá poplatky a generuje auditovatelné záznamy pro každý API hovor.
Jeho základní hodnota spočívá v podpoře sub-centrových real-time mikroplateb a automatizovaného vyrovnání Agent-to-Agent, což umožňuje nákup dat, volání API, plánování pracovních toků atd., aby fungovalo v režimu "zaplať za volání". Nevermined nevytváří nový platební systém, ale buduje měřicí/fakturující vrstvu na vrcholu plateb: podporuje komercializaci AI SaaS v krátkodobém horizontu, podporuje A2A trh ve střednědobém horizontu a potenciálně se stává textilním systémem mikroplateb strojové ekonomiky v dlouhodobém horizontu.

Skyfire, Payman, Catena Labs a Nevermined patří do vrstvy obchodních plateb a všechny musí do různých stupňů spojit se s bankami, kartovými organizacemi, PSP a KYC/KYB. Ale jejich skutečná hodnota nespočívá v "přístupu k fiat", ale v řešení strojových potřeb, které tradiční finance nemohou pokrýt—mapování identit, řízení oprávnění, programatická kontrola rizik a placení za použití.
Skyfire (Platební brána): Poskytuje "Identitu + Automatické odečítání" pro webové stránky/API (mapování identity on-chain na identitu Web2).
Payman (Finanční řízení): Politika, kvóta, oprávnění a schválení pro interní podnikové použití (AI může utrácet peníze, ale nesmí překročit pravomoc).
Catena Labs (Finanční infrastruktura): Kombinuje se s bankovním systémem, buduje (AI Compliance Bank) prostřednictvím KYA, úschovy a vyrovnávacích služeb.
Nevermined (Pokladník): Provádí měření a fakturaci na vrcholu plateb; platba závisí na Stripe/USDC.
Naopak, x402 je na nižší úrovni a je jediným nativním on-chain platebním protokolem, který se nespoléhá na banky, kartové organizace ani PSP. Může přímo dokončit on-chain odečítání a vyrovnání prostřednictvím pracovního postupu 402. Systémy na vyšší úrovni, jako jsou Skyfire, Payman a Nevermined, mohou volat x402 jako vyrovnávací dráhu, čímž poskytují Agentům skutečně automatizovanou nativní platební uzavřenou smyčku M2M / A2A.
L2 - Ekosystém x402: Od Klienta po On-chain Vyrovnání
Nativní platební ekosystém x402 lze rozdělit do čtyř úrovní: Klient, Server, Vykonávací vrstva plateb (Facilitátoři) a Blockchainová vyrovnávací vrstva. Klient je odpovědný za umožnění Agentům nebo aplikacím zahájit platební žádosti; Server poskytuje data, důvodění nebo služby API pro úložiště Agentům na základě použití; Vykonávací vrstva plateb dokončuje on-chain odečítání, ověřování a vyrovnání, slouží jako hlavní vykonávací motor celého procesu; Blockchainová vyrovnávací vrstva podstupuje konečné odečítání tokenů a potvrzení on-chain, což realizuje odolnost proti manipulaci při vyrovnání.

x402 Platební Tok Zdroj: x402 Whitepaper
Integrace na straně klienta / Plátci: Umožněte Agentům nebo aplikacím zahájit platební žádosti x402, "výchozí bod" celého platebního procesu. Reprezentativní projekty:
thirdweb Klient SDK: Nejběžněji používaný standard klienta x402 v ekosystému, aktivně udržovaný, podpora více řetězců, výchozí nástroj pro vývojáře pro integraci x402.
Nuwa AI: Umožňuje AI přímo platit za služby x402 bez kódování, reprezentativní projekt "Vstup do platby Agenta".
Jiné jako Axios/Fetch, Mogami Java SDK, Tweazy jsou raní klienti.
Současný stav: Existující klienti jsou stále v "SDK Éře", v podstatě vývojářské nástroje. Pokročilejší formy jako klienti pro prohlížeč/OS, klienti pro Robot/IoT nebo podnikové systémy spravující více peněženek/multi-Facilitátor dosud nevznikly.
Služby / Koncové body / Prodejci: Prodávají data, úložiště nebo důvody služeb Agentům na základě použití. Reprezentativní projekty:
AIsa: poskytuje infrastrukturu pro platby a vyrovnání pro skutečné AI Agenty k přístupu k datům, obsahu, výpočetnímu výkonu a službám třetích stran na základě každého volání, každého tokenu nebo použití a v současnosti je nejvýznamnějším projektem podle objemu žádostí x402.
Firecrawl: Web scraping a strukturovaný crawler vstup, který AI Agenti nejčastěji konzumují.
Pinata: Hlavní infrastruktura pro ukládání Web3, x402 pokrývá skutečné náklady na ukládání, nikoli lehké API.
Gloria AI: Poskytuje vysoce frekventované real-time zprávy a strukturované tržní signály, zdroj inteligence pro obchodní a analytické Agenty.
AEON: Rozšiřuje x402 + USDC na online a offline získávání obchodníků v jihovýchodní Asii / LatAm / Africe. Dosahuje až 50 milionů obchodníků.
Neynar: Infrastruktura sociálních grafů Farcaster, otevírá sociální data Agentům prostřednictvím x402.
Současný stav: Serverová strana je soustředěna na API pro crawler/úložiště/zprávy. Kritické vrstvy, jako jsou API pro vykonávání finančních transakcí, API pro doručování reklam, brány Web2 SaaS nebo API provádějící úkoly ze skutečného světa, jsou téměř nedostatečně rozvinuty.
Facilitátoři / Zpracovatelé: Dokončují on-chain odečítání, ověřování a vyrovnání. Hlavní vykonávací motor x402. Reprezentativní projekty:
Coinbase Facilitátor (CDP): Podnikový důvěryhodný executor, nulové poplatky na hlavní síti Base + vestavěné OFAC/KYT, nejsilnější volba pro výrobní prostředí.
PayAI Facilitátor: Projekt vykonávací vrstvy s nejširším pokrytím více řetězců a nejrychlejším růstem (Solana, Polygon, Base, Avalanche atd.), nejvyužívanější více řetězcový Facilitátor v ekosystému.
Daydreams: Projekt spojující provádění plateb s LLM směrováním důvodů, v současnosti nejrychleji rostoucí "AI Reasoning Payment Executor", stává se třetím pólem v ekosystému x402.
Ostatní: Podle údajů x402scan existují dlouhý ocas Facilitátorů/Routers jako Dexter, Virtuals Protocol, OpenX402, CodeNut, Heurist, Thirdweb atd., ale objem je výrazně nižší než u top tří.
Blockchainová vyrovnávací vrstva: Konečná destinace platebního pracovního toku x402. Odpovídá za skutečné odečítání tokenů a potvrzení on-chain.
Base: Podporováno oficiálním Facilitátorem CDP, nativní USDC, stabilní poplatky, v současnosti vyrovnávací síť s největším objemem transakcí a počtem prodejců.
Solana: Klíčová podpora od víceřetězcových Facilitátorů jako PayAI, nejrychleji rostoucí v scénářích vysokofrekvenčního důvodění a real-time API díky vysokému výtěžku a nízké latenci.
Trend: Řetězec sám se neúčastní platební logiky. S dalším rozšiřováním Facilitátorů bude vrstva vyrovnání x402 vykazovat silnější trend více řetězců.

V platebním systému x402 je Facilitátor jedinou rolí, která skutečně provádí platby on-chain a je nejblíže "příjmům na úrovni protokolu": odpovědný za ověřování autorizace plateb, předkládání a sledování on-chain transakcí, generování auditovatelných důkazů o vyrovnání a zpracování opakování, timeoutů, kompatibility mezi více řetězci a základních kontrol dodržování. Na rozdíl od SDK Klienta (Plátci) a API Serverů (Prodejci), které pouze zpracovávají HTTP požadavky, je to konečný vyrovnávací výstup pro všechny M2M/A2A transakce, kontrolující vstup provozu a práva na vyrovnání poplatků, a tím je jádrem zachycování hodnoty v Agent ekonomice.
Avšak realita je taková, že většina projektů je stále v testnetu nebo v malém rozsahu demo fází, v podstatě lehké "platící vykonavatele", postrádají opevnění v klíčových schopnostech jako je identita, fakturace, kontrola rizik a zpracování stabilního stavu více řetězců, vykazující zjevné charakteristiky nízkého prahu a vysoké homogenity. Jak ekosystém zraje, facilitátoři podporovaní Coinbase, s silnými výhodami v stabilitě a dodržování, skutečně těší z jasného raného náskoku. Nicméně, jak facilitátoři CDP začnou účtovat poplatky, zatímco jiní mohou zůstat zdarma nebo experimentovat s alternativními monetizačními modely, celková struktura trhu a rozdělení podílů stále mají výrazný prostor pro evoluci. V dlouhodobém horizontu zůstává x402 stále rozhraním a nemůže nést jádrovou hodnotu. Co skutečně má udržitelnou konkurenceschopnost, jsou komplexní platformy schopné budovat identitu, fakturaci, kontrolu rizik a dodržovací systémy na vrcholu schopností vyrovnání.
L2 - Protokol Virtuálního Agenta Commerce
Protokol Agent Commerce společnosti Virtual poskytuje společný standard komerční interakce pro autonomní AI. Skrze čtyřstupňový proces Žádost → Vyjednávání → Transakce → Hodnocení umožňuje nezávislým agentům žádat o služby, vyjednávat podmínky, uzavírat transakce a přijímat hodnocení kvality bezpečným a ověřitelným způsobem. ACP používá blockchain jako důvěryhodnou vykonávací vrstvu k zajištění toho, že proces interakce je auditovatelný a odolný proti manipulaci, a zakládá systém reputace založený na incentivách zavedením hodnotících agentů, což umožňuje heterogenním a nezávislým profesionálním agentům tvořit "autonomní obchodní tělo" a vykonávat udržitelné ekonomické aktivity bez centrální koordinace. V současnosti ACP překročil čistě experimentální fázi. Přijetí skrze ekosystém Virtuals naznačuje rané síťové efekty, více než "standardy komerční interakce mezi více agenty".
L1 Infrastrukturní vrstva - Nově vznikající platební řetězec Agent Native
Hlavní veřejné řetězce jako Ethereum, Base (EVM) a Solana poskytují nejzákladnější prostředí pro vykonávání, systém účtů, stavový stroj, bezpečnost a základ pro vyrovnání pro Agenty, které mají vyzrálé modely účtů, ekosystémy stablecoinů a široké základy vývojářů.
Kite AI je reprezentativní "Agent Native L1" infrastruktura, specificky navržená pro podkladové prostředí vykonávání pro platby, identitu a oprávnění Agenta. Jeho jádro je založeno na rámce SPACE (Stablecoin nativní, Programovatelné omezení, Certifikace zaměřená na Agenty, Audit dodržování, Ekonomicky životaschopné mikroplatby) a implementuje jemně členěnou izolaci rizik prostřednictvím třívrstvého klíčového systému Root→Agent→Session. V kombinaci s optimalizovanými stavovými kanály buduje "Agent Native Payment Railway", potlačuje náklady na $0.000001 a latenci na úroveň sto milisekund, což činí mikroplatby na úrovni API proveditelnými. Jako obecná vykonávací vrstva je Kite směrem nahoru kompatibilní s x402, Google A2A, Anthropic MCP a směrem dolů kompatibilní s OAuth 2.1, s cílem stát se jednotnou základnou pro platby a identitu Agenta spojující Web2 a Web3.
AIsaNet integruje x402 a L402 (platební protokol založený na Lightning Network, který vyvinuly Lightning Labs) jako mikropaymentní a vyrovnávací vrstvu pro AI Agenty, podporující vysoce frekventované transakce, koordinaci volání napříč protokoly, výběr cest vyrovnání a směrování transakcí, což umožňuje Agentům provádět automatizované platby napříč službami a řetězci, aniž by rozuměli podkladové složitosti.
V. Shrnutí a výhled: Od platebních protokolů k rekonstrukci strojového ekonomického pořádku
Agentic Commerce je ustanovením zcela nového ekonomického pořádku dominovaného stroji. Není to tak jednoduché jako "AI automaticky zadává objednávky", ale rekonstrukce celého propojení mezi subjekty: jak se služby objevují, jak se buduje důvěryhodnost, jak se vyjadřují objednávky, jak se autorizují oprávnění, jak se vyrovnává hodnota a kdo nese spory. Vznik A2A, MCP, ACP, AP2, ERC-8004 a x402 standardizuje "komerční uzavřenou smyčku mezi stroji".
Podél této evoluční cesty se budoucí platební infrastruktura rozdělí do dvou paralelních stop: jednou je Sledovací stopa obchodního řízení založená na tradiční fiat logice a druhou je Nativní vyrovnávací stopa založená na protokolu x402. Logika zachycování hodnoty mezi nimi je odlišná.
1. Sledovací stopa obchodního řízení: Vrstva platebního systému Web3
Aplikovatelné scénáře: Nízkofrekvenční, ne-mikroplatební transakce ze skutečného světa (např. nákupy, předplatné SaaS, fyzická e-commerce).
Hlavní logika: Tradiční fiat bude dlouho dominovat. Agenti jsou jen chytřejší front-endy a koordinátoři procesů, nikoli náhrady za Stripe / Kartové organizace / Bankovní převody. Tvrdé překážky pro stablecoiny, aby vstoupily do skutečného obchodního světa ve velkém měřítku, jsou regulace a zdanění.
Hodnota projektů jako Skyfire, Payman, Catena Labs nespočívá v podkladovém směrování plateb (obvykle prováděné Stripe/Circle), ale v "Strojovém řízení jako službě". To znamená, že řešení potřeb strojů, které tradiční finance nemohou pokrýt—mapování identit, řízení oprávnění, programatická kontrola rizik, přidělování odpovědnosti a M2M / A2A mikroplatby (vyrovnání na token / sekundu). Klíčem je, kdo se může stát "AI Finančním správcem", kterému důvěřují podniky.
2. Nativní vyrovnávací stopa: Ekosystém protokolu x402 a konec Facilitátorů
Aplikovatelné scénáře: Vysoce frekvenční, mikroplatební, M2M/A2A digitální nativní transakce (fakturace API, platby za zdrojové toky).
Hlavní logika: x402 jako otevřený standard dosahuje atomového spojení plateb a zdrojů prostřednictvím statusu kódu HTTP 402. V programovatelných mikroplatebních a M2M / A2A scénářích je x402 v současnosti protokolem s nejkompletnějším ekosystémem a nejpokročilejší implementací (nativní HTTP + on-chain vyrovnání). Jeho status v agentní ekonomice se očekává, že bude analogický 'Stripe pro agenty'.
Jednoduchý přístup k x402 na straně Klienta nebo Služby nepřináší sektorový prémium; co skutečně má růstový potenciál, jsou nadřazené aktivum, která mohou precipitat dlouhodobé opětovné nákupy a vysoce frekventované hovory, jako jsou klienti na úrovni OS, Robot/IoT peněženky a vysoce hodnotné API služby (tržní data, GPU důvodění, vykonávání úkolů ze skutečného světa atd.).
Facilitátor, jako brána protokolu, která pomáhá Klientovi a Serveru dokončit platební handshake, generování faktur a vyrovnání fondů, kontroluje jak provoz, tak poplatky za vyrovnání a je spojení nejblíže "příjmům" v současném zásobníku x402. Většina Facilitátorů je v podstatě jen "Platební vykonavatelé" s zjevnými charakteristikami nízkého prahu a homogenity. Giganti s výhodami dostupnosti a dodržování (jako Coinbase) vytvoří dominantní vzor. Jádrová hodnota, aby se předešlo marginalizaci, se posune nahoru do vrstvy "Facilitátor + X" služby: poskytování vysoce maržových schopností, jako je arbitráž, kontrola rizik a správa pokladny, budováním ověřitelných katalogů služeb a systémů reputace.

Věříme, že v budoucnu vznikne "Dvojtracková paralela systému fiat a systému stablecoinů": první podporuje hlavní lidský obchod, zatímco druhý nese strojově nativní a on-chain nativní vysokofrekvenční, přeshraniční a mikroplatební scénáře. Role Web3 není nahradit tradiční platby, ale poskytnout základní schopnosti Ověřitelné identity, Programovatelného vyrovnání a Globálních stablecoinů pro éru Agenta. Nakonec, Agentic Commerce není omezen na optimalizaci plateb, ale je rekonstrukcí strojového ekonomického pořádku. Když miliardy mikrotransakcí jsou automaticky dokončovány Agenty na pozadí, tyto protokoly a společnosti, které jako první poskytují důvěru, koordinaci a optimalizační schopnosti, se stanou jádrovými silami příští generace globální obchodní infrastruktury.
Omezení: Tento článek byl dokončen s pomocí AI nástrojů ChatGPT-5 a Gemini 3 během procesu tvorby. Autor vynaložil veškeré úsilí k revizi a zajištění pravdivosti a přesnosti informací, avšak některé opomenutí mohou stále existovat, a porozumění je oceněno. Je důležité poznamenat, že trh s krypto aktivy má obecně rozpor mezi základy projektů a výkonností cen na sekundárním trhu. Obsah tohoto článku slouží pouze k integraci informací a akademické/výzkumné výměně, nepředstavuje žádné investiční poradenství a neměl by být považován za doporučení pro nákup nebo prodej jakýchkoli tokenů.


