Autor: 0xjacobzhao | https://linktr.ee/0xjacobzhao
Dieser unabhängige Forschungsbericht wird von IOSG Ventures unterstützt. Der Forschungs- und Schreibprozess wurde von den relevanten Berichten von Raghav Agarwal@LongHash und Jay Yu@Pantera inspiriert. Dank an Lex Sokolin @ Generative Ventures, Jordan@AIsa, Ivy@(支无不言) Blog für die wertvollen Vorschläge zu diesem Artikel. Während des Schreibprozesses wurden auch Meinungen und Rückmeldungen von den Projektteams von Nevermined, Skyfire, Virtuals Protocol, AIsa, Heurist, AEON usw. eingeholt. Dieser Artikel strebt an, objektiv und genau zu sein; einige Ansichten beinhalten subjektive Urteile, was unvermeidlich zu Abweichungen führen kann. Wir bitten die Leser um Verständnis.
Agentic Commerce bezeichnet ein Geschäftssystem, in dem KI-Agenten den gesamten Prozess der Servicefindung, Vertrauensbewertung, Auftragserstellung, Zahlungsautorisierung und endgültigen Abrechnung autonom durchführen. Es ist nicht mehr auf schrittweise menschliche Eingriffe oder Dateneingabe angewiesen, sondern auf intelligente Agenten, die automatisch zusammenarbeiten, Aufträge erteilen, Zahlungen tätigen und Verträge in einer plattform- und systemübergreifenden Umgebung erfüllen. Dadurch entsteht ein geschlossenes Geschäftssystem (M2M-Commerce), das autonom zwischen Maschinen ausgeführt wird.

Im Kryptobereich konzentrieren sich die praktisch wertvollsten Anwendungen derzeit auf Stablecoin-Zahlungen und DeFi. Daher sind bei der Integration von Krypto und KI zwei Wege besonders vielversprechend: AgentFi, das kurzfristig auf etablierten DeFi-Protokollen aufbaut, und Agent Payment, das sich auf die Abwicklung von Stablecoins konzentriert und mittel- bis langfristig Protokolle wie ACP/AP2/x402/ERC-8004 schrittweise verbessert.
Kurzfristig ist der agentenbasierte Handel durch Faktoren wie die Reife der Protokolle, regulatorische Unterschiede und die Akzeptanz durch Händler eingeschränkt, was eine schnelle Skalierung erschwert. Langfristig gesehen bildet die Zahlung jedoch den Kern aller Geschäftsprozesse, und der agentenbasierte Handel birgt das größte langfristige Potenzial.
I. Intelligentes Agenten-Zahlungssystem für den kommerziellen Einsatz und Anwendungsszenarien
Im Agentic Commerce-System stellt das reale Händlernetzwerk den größten Mehrwert dar. Ungeachtet der Weiterentwicklung von KI-Agenten werden traditionelle Fiatwährungszahlungssysteme (Stripe, Visa, Mastercard, Banküberweisungen) und die rasant wachsenden Stablecoin-Systeme (USDC, x402) noch lange parallel bestehen und gemeinsam das Fundament von Agentic Commerce bilden.
Zahlungen mit traditionellen Fiatwährungen vs. Zahlungen mit Stablecoins

Reale Händler – von E-Commerce, Abonnements und SaaS bis hin zu Reisen, kostenpflichtigen Inhalten und Unternehmensbeschaffung – generieren eine Nachfrage in Billionenhöhe und sind die wichtigste Wertschöpfungsquelle für KI-Agenten bei automatischen Preisvergleichen, Vertragsverlängerungen und Beschaffungsprozessen. Kurzfristig werden der Massenkonsum und die Unternehmensbeschaffung weiterhin vom traditionellen Fiat-Währungs-Zahlungssystem dominiert werden.
Das Haupthindernis für die breite Anwendung von Stablecoins im realen Handel ist nicht allein die Technologie, sondern auch die Regulierung (KYC/AML, Besteuerung, Verbraucherschutz), die Händlerbuchhaltung (illegale Zahlungen mit Stablecoins) und das Fehlen von Streitbeilegungsmechanismen für unwiderrufliche Zahlungen. Aufgrund dieser strukturellen Einschränkungen ist es unwahrscheinlich, dass Stablecoins kurzfristig in stark regulierte Branchen wie das Gesundheitswesen, die Luftfahrt, den E-Commerce, den öffentlichen Sektor und die Energieversorgung Einzug halten werden. Ihre Implementierung wird sich primär auf Szenarien mit geringerem Regulierungsdruck oder auf Blockchain-native Anwendungen konzentrieren, wie z. B. digitale Inhalte, grenzüberschreitende Zahlungen, Web3-native Dienste und die maschinelle Wirtschaft (M2M/IoT/Agenten). Genau hier bietet sich die Chance für den Web3-nativen Handel mit intelligenten Agenten, einen Durchbruch in der Skalierung zu erzielen.
Die Institutionalisierung der Regulierung schreitet jedoch bis 2025 rasant voran: Der US-Gesetzentwurf zu Stablecoins hat parteiübergreifende Zustimmung gefunden, Hongkong und Singapur haben Lizenzierungsrahmen für Stablecoins eingeführt, der EU-Gesetzentwurf MiCA ist offiziell in Kraft getreten, Stripe unterstützt USDC und PayPal hat PYUSD eingeführt. Diese Klärung der regulatorischen Rahmenbedingungen führt zur Akzeptanz von Stablecoins im etablierten Finanzsystem und eröffnet Handlungsspielraum für zukünftige grenzüberschreitende Zahlungen, B2B-Beschaffung und die maschinelle Wirtschaft.
Die besten Anwendungsszenarien für intelligente Agenten im Geschäftsleben

Im Kern geht es bei Agentic Commerce nicht darum, einen Zahlungsweg durch einen anderen zu ersetzen, sondern die Ausführung von „Auftragserteilung – Autorisierung – Zahlung“ KI-Agenten anzuvertrauen. Dadurch können traditionelle Fiatwährungs-Zahlungssysteme (AP2, Autorisierungsdaten, Identitätsprüfung) und Stablecoin-Systeme (x402, CCTP, Smart-Contract-Abwicklung) ihre jeweiligen Stärken optimal nutzen. Es handelt sich weder um einen Nullsummenwettbewerb zwischen Fiatwährungen und Stablecoins noch um die Ablösung eines einzelnen Zahlungswegs, sondern um eine strukturelle Chance, die Fähigkeiten beider gleichzeitig zu erweitern: Fiatwährungszahlungen unterstützen weiterhin den menschlichen Handel, während Stablecoin-Zahlungen maschinen- und kettenbasierte Szenarien beschleunigen. Beide ergänzen sich und bilden die beiden Triebkräfte der Agentic Economy.
II. Überblick über kommerzielle zugrundeliegende Protokollstandards für intelligente Agenten
Der Protokollstapel von Agentic Commerce besteht aus sechs Schichten und bildet eine vollständige Handelskette von der „Fähigkeitserkennung“ bis zur „Zahlungsabwicklung“. A2A Catalog und MCP Registry sind für die Fähigkeitserkennung zuständig, während ERC-8004 die On-Chain-verifizierbare Identität und Reputation gewährleistet. ACP und AP2 sind für die strukturierte Auftragserteilung bzw. Autorisierungsanweisungen verantwortlich. Die Zahlungsschicht besteht aus einem parallel laufenden System für traditionelle Fiatwährungen (AP2) und einem System für Stablecoins (x402). Für die Abwicklungsschicht existiert derzeit kein einheitlicher Standard.

Discovery-Schicht: Diese Schicht regelt, wie Agenten aufrufbare Dienste erkennen und verstehen. Die KI-Seite nutzt den A2A-Katalog und die MCP-Registry, um einen standardisierten Fähigkeitskatalog zu erstellen; Web3 verwendet ERC-8004 für die Bereitstellung adressierbarer Identitätsinformationen. Diese Schicht ist der Einstiegspunkt für den gesamten Protokollstapel.
Vertrauensschicht: Sie beantwortet die Frage: „Ist die andere Partei vertrauenswürdig?“ Derzeit existiert kein universeller Standard für KI. Der entscheidende Vorteil von Web3 liegt im Aufbau eines einheitlichen Frameworks mittels ERC-8004, das Identität, Reputation und Ausführungsprotokolle verifiziert.
Die Ordering-Schicht ist verantwortlich für die Erfassung und Verifizierung von Bestellungen. ACP (OpenAI × Stripe) stellt eine strukturierte Beschreibung von Waren, Preisen und Zahlungsbedingungen bereit, um sicherzustellen, dass Händler ihren Verpflichtungen nachkommen können. Da es schwierig ist, reale Geschäftsverträge auf der Blockchain abzubilden, wird diese Schicht hauptsächlich von Web2.0 dominiert.
Autorisierungsschicht: Sie prüft, ob der Agent eine gültige Autorisierung vom Nutzer erhalten hat. AP2 verknüpft Absicht, Bestätigung und Zahlungsautorisierung über verifizierbare Anmeldeinformationen mit dem realen Identitätssystem. Web3-Signaturen sind noch nicht rechtswirksam und können daher auf dieser Schicht keine vertraglichen oder Compliance-Verantwortlichkeiten übernehmen.
Zahlungsschicht: Diese Schicht legt fest, über welchen Weg die Zahlung abgewickelt wird. AP2 deckt traditionelle Zahlungsnetzwerke wie Karten und Banken ab; x402 bietet eine native API-Zahlungsschnittstelle für Stablecoins, wodurch Vermögenswerte wie USDC in automatisierte Aufrufe eingebunden werden können. Die beiden Schichten ergänzen sich in dieser Hinsicht.
Fulfillment-Schicht: Sie beantwortet die Frage: „Wie lassen sich Inhalte nach der Zahlung sicher ausliefern?“ Derzeit existiert kein einheitliches Protokoll: In der Praxis sind Händlersysteme für die Auslieferung zuständig, und die verschlüsselte Zugriffskontrolle von Web3 hat sich noch nicht als ökosystemübergreifender Standard etabliert. Diese Schicht stellt nach wie vor die größte Lücke im Protokollstapel dar und birgt das größte Potenzial, die nächste Generation grundlegender Protokolle hervorzubringen.
III. Detaillierte Erläuterung der wichtigsten Kernprotokolle für intelligente Agenten-Geschäftsprozesse
Rund um die fünf Schlüsselaspekte von Agentic Commerce – Service Discovery, Trust Assessment, Structured Ordering, Payment Authorization und Final Settlement – haben Google, Anthropic, OpenAI, Stripe, Ethereum, Coinbase und andere Organisationen zugrunde liegende Protokolle für ihre jeweiligen Aspekte vorgeschlagen und so gemeinsam den Agentic Commerce Core Protocol Stack der nächsten Generation aufgebaut.
Agent-to-Agent (A2A) – Intelligentes Agenten-Interoperabilitätsprotokoll (Google)
A2A ist eine von Google initiierte und der Linux Foundation gespendete Open-Source-Lizenz. Ziel ist es, einen einheitlichen Kommunikations- und Kollaborationsstandard für KI-Agenten bereitzustellen, die auf verschiedenen Anbietern und Frameworks basieren. Auf HTTP + JSON-RPC aufbauend, ermöglicht A2A den sicheren und strukturierten Austausch von Nachrichten und Aufgaben. Dadurch können Agenten nativ mehrstufige Dialoge führen, kollaborativ Entscheidungen treffen, Aufgaben zerlegen und ihren Zustand verwalten. Das Kernziel ist der Aufbau eines „Internets der Agenten“, in dem jeder A2A-kompatible Agent automatisch erkannt, aufgerufen und kombiniert werden kann. So entsteht ein plattform- und organisationsübergreifendes, verteiltes Agentennetzwerk.
Model Context Protocol (MCP) – Unified Tools Data Access Protocol (Anthropic)
MCP, eingeführt von Anthropic, ist ein offenes Protokoll, das LLMs/Agenten mit externen Systemen verbindet und sich auf einheitliche Schnittstellen für den Werkzeug- und Datenzugriff konzentriert. Es abstrahiert Datenbanken, Dateisysteme, Remote-APIs und proprietäre Tools zu standardisierten Ressourcen und ermöglicht Agenten so den sicheren, kontrollierten und nachvollziehbaren Zugriff auf externe Funktionen. Das Design von MCP zeichnet sich durch geringe Integrationskosten und hohe Skalierbarkeit aus: Entwickler müssen die Integration nur einmal durchführen, damit Agenten das gesamte Tool-Ökosystem nutzen können. MCP wird mittlerweile von mehreren führenden KI-Unternehmen eingesetzt und hat sich zum De-facto-Standard für die Interaktion zwischen Agenten und Tools entwickelt.

MCP konzentriert sich darauf, „wie der Agent das Werkzeug nutzt“ – indem es dem Modell einen einheitlichen und sicheren Zugriff auf externe Ressourcen (wie Datenbanken, APIs, Dateisysteme usw.) ermöglicht und so die Interaktion zwischen Agent und Werkzeug sowie zwischen Agent und Daten standardisiert.
A2A befasst sich mit der Frage, „wie ein Agent mit anderen Agenten zusammenarbeiten kann“ – durch die Etablierung nativer Kommunikationsstandards für intelligente Agenten über verschiedene Anbieter und Frameworks hinweg, die Unterstützung von mehrstufigen Dialogen, Aufgabenzerlegung, Zustandsverwaltung und Ausführung über lange Lebenszyklen hinweg und dient als grundlegende Interoperabilitätsschicht zwischen intelligenten Agenten.

Agentic Commerce Protocol (ACP) – Order Placement and Checkout Protocol (OpenAI × Stripe)
ACP (Agentic Commerce Protocol) ist ein offener Bestellstandard (Apache 2.0), der von OpenAI und Stripe entwickelt wurde. Er etabliert einen strukturierten Bestellprozess, der direkt von Maschinen verstanden werden kann und Käufer, KI-Agenten und Händler miteinander verbindet. Das Protokoll umfasst Produktinformationen, Preis- und Konditionsprüfung, Abrechnungslogik und die Übermittlung von Zahlungsbelegen. Dadurch kann die KI sicher im Namen von Nutzern Käufe tätigen, ohne selbst Händler zu werden.
Das Kernkonzept besteht darin, dass die KI die Checkout-Oberfläche des Händlers standardisiert aufruft, während der Händler die volle kommerzielle und rechtliche Kontrolle behält. ACP ermöglicht Händlern den Einstieg in das KI-gestützte Shopping-Ökosystem, ohne ihre Systeme anpassen zu müssen. Dies wird durch strukturierte Bestellungen (JSON Schema / OpenAPI), sichere Zahlungstoken (Stripe Shared Payment Token), Kompatibilität mit bestehenden E-Commerce-Backends sowie die Unterstützung von REST- und MCP-Veröffentlichungsfunktionen gewährleistet. Aktuell wird ACP in ChatGPT Instant Checkout eingesetzt und entwickelt sich zu einer vielversprechenden, einsatzfähigen Zahlungsinfrastruktur.
Agent Payments Protocol (AP2) – Digital Authorization and Payment Instruction Protocol (Google)
AP2 ist ein offener Standard, der von Google und mehreren Zahlungsnetzwerken und Technologieunternehmen gemeinsam entwickelt wurde. Ziel ist es, einen einheitlichen, konformen und nachvollziehbaren Prozess für KI-gestützte Zahlungen zu etablieren. AP2 verknüpft die Zahlungsabsicht, den Autorisierungsbereich und die Identität eines Nutzers durch kryptografisch signierte digitale Autorisierungsdaten und liefert Händlern, Zahlungsinstituten und Aufsichtsbehörden so einen verifizierbaren Nachweis darüber, wer für wen Geld ausgibt.
AP2 ist nach dem Prinzip der Zahlungsunabhängigkeit konzipiert und unterstützt Kreditkarten, Banküberweisungen, Echtzeitzahlungen sowie den Zugriff auf Krypto-Zahlungskanäle wie Stablecoins über Erweiterungen wie x402. Innerhalb des gesamten Agentic Commerce-Protokollstapels verarbeitet AP2 keine spezifischen Produkt- oder Bestelldetails; stattdessen bietet es ein universelles Agent-Zahlungsautorisierungsframework für verschiedene Zahlungskanäle.

ERC-8004 – On-Chain Agent Identity / Reputation / Verification Standard (Ethereum)
ERC-8004 ist ein Ethereum-Standard, der gemeinsam von MetaMask, der Ethereum Foundation, Google und Coinbase vorgeschlagen wurde. Er zielt darauf ab, ein plattformübergreifendes, verifizierbares und vertrauensloses Identitäts- und Reputationssystem für KI-Agenten zu entwickeln. Das Protokoll besteht aus drei On-Chain-Komponenten:
Identitätsregister: Erstellt für jeden Agenten eine On-Chain-Identität ähnlich einem NFT, die mit plattformübergreifenden Informationen wie MCP/A2A-Endpunkten, ENS/DID und Wallets verknüpft werden kann.
Reputationsregister: Standardisiert die Erfassung von Bewertungen, Feedback und Verhaltenssignalen und macht so die bisherige Leistung der Agenten überprüfbar, zusammenfassbar und auswertbar.
Validierungsregister: Unterstützt Validierungsmechanismen wie Stake-Re-Execution, zkML und TEE und stellt überprüfbare Ausführungsprotokolle für hochwertige Aufgaben bereit.
Durch ERC-8004 werden Identität, Reputation und Verhalten von Agenten in der Blockchain gespeichert und bilden so eine plattformübergreifende, auffindbare, manipulationssichere und überprüfbare Vertrauensgrundlage. Dies ist eine entscheidende Infrastruktur für Web3, um eine offene und vertrauenswürdige KI-Wirtschaft aufzubauen. ERC-8004 befindet sich derzeit in der Überprüfungsphase. Das bedeutet, dass der Standard grundsätzlich stabil und praktikabel ist, aber weiterhin die Meinung der Community eingeholt wird und er noch nicht finalisiert ist.
x402 – Stablecoin Native API Payment Track (Coinbase)
x402 ist ein offener Zahlungsstandard (Apache 2.0), der von Coinbase vorgeschlagen wurde. Er wandelt die lange Zeit ungenutzte HTTP-402-Fehlermeldung „Zahlung erforderlich“ in einen programmierbaren On-Chain-Zahlungsmechanismus um und ermöglicht APIs und KI-Agenten so kontolose, reibungslose und bedarfsgerechte On-Chain-Abrechnungen ohne Konten, Kreditkarten oder API-Schlüssel.
Legende: Zahlungsablauf (HTTP 402). Quelle: Jay Yu@Pantera Capital
Kernmechanismus: Das x402-Protokoll lässt den HTTP-Statuscode 402 wieder aufleben, ein Überbleibsel aus den Anfängen des Internets. Sein Ablauf ist wie folgt:
Anfrage und Verhandlung: Der Client (Agent) initiiert eine Anfrage -> der Server sendet einen 402-Statuscode und Zahlungsparameter (wie Betrag und Empfängeradresse) zurück.
Selbstbedienungszahlungen: Agenten signieren und übermitteln Transaktionen lokal (in der Regel unter Verwendung von Stablecoins wie USDC) ohne menschliches Eingreifen.
Verifizierung und Auslieferung: Nachdem der Server oder ein externer „Facilitator“ die On-Chain-Transaktion verifiziert hat, werden die Ressourcen sofort freigegeben.
x402 führt die Rolle des Facilitators ein, der als Middleware die Web2-API mit der Web3-Abrechnungsschicht verbindet. Der Facilitator übernimmt die komplexe On-Chain-Verifizierungs- und Abrechnungslogik und ermöglicht es Entwicklern, die API mit minimalem Codeaufwand zu monetarisieren. Server müssen keine Nodes betreiben, Signaturen verwalten oder Transaktionen übertragen; sie nutzen lediglich die vom Facilitator bereitgestellten Schnittstellen zur On-Chain-Zahlungsabwicklung. Die aktuell ausgereifteste Facilitator-Implementierung bietet die Coinbase Developer Platform.
Die technischen Vorteile von x402 sind: Es unterstützt On-Chain-Mikrozahlungen ab 1 Cent und überwindet damit die Einschränkungen herkömmlicher Zahlungsgateways in KI-Szenarien, die nicht mit häufigen Anfragen kleiner Beträge umgehen können; es entfernt Konten, KYC und API-Schlüssel vollständig und ermöglicht es der KI, den M2M-Zahlungszyklus autonom abzuschließen; und es ermöglicht gasfreie USDC-Autorisierungszahlungen über EIP-3009, ist nativ kompatibel mit Base und Solana und bietet Multi-Chain-Skalierbarkeit.
Ausgehend von der Einführung des Kernprotokollstapels von Agentic Commerce fasst die folgende Tabelle die Positionierung des Protokolls, seine Kernfunktionen, die wichtigsten Einschränkungen und die Reifegradbewertung auf jeder Ebene zusammen und bietet so eine klare, strukturierte Perspektive für den Aufbau einer plattformübergreifenden, ausführbaren und zahlbaren Agentenökonomie.

IV. Repräsentative Projekte im Web3-Ökosystem für intelligente Agenten
Das aktuelle Web3-Ökosystem für agentenbasierten Handel lässt sich in drei Schichten unterteilen:
Die Business Payment System Layer (L3), zu der Projekte wie Skyfire, Payman, Catena Labs und Nevermined gehören, bietet Zahlungskapselung, SDK-Integration, Kreditlimit- und Berechtigungsverwaltung, menschliche Genehmigung und Compliance-Zugriff und verbindet sich in unterschiedlichem Maße mit traditionellen Finanzkanälen (Banken, Kartenorganisationen, PSPs, KYC/KYB) und schlägt so eine Brücke zwischen dem Zahlungsverkehr und der maschinellen Wirtschaft.
Die native Zahlungsprotokollschicht (L2), bestehend aus Protokollen wie x402 und Virtual ACP sowie deren Ökosystemprojekten, ist für Gebührenanforderungen, Zahlungsverifizierung und On-Chain-Abwicklung zuständig. Sie bildet das Herzstück der heutigen Agentenökonomie und ermöglicht echte Automatisierung und durchgängiges Clearing. x402 ist vollständig unabhängig von Banken, Kartenorganisationen und Zahlungsdienstleistern und bietet native On-Chain-M2M/A2A-Zahlungsfunktionen.
Die Infrastrukturschicht (L1), zu der Ethereum, Base, Solana und Kite AI gehören, bildet eine vertrauenswürdige Grundlage für das Zahlungs- und Identitätssystem. Dazu gehören eine On-Chain-Ausführungsumgebung, ein Schlüsselsystem, MPC/AA und eine Berechtigungslaufzeitumgebung.

L3 Business Payment System Layer - Skyfire: Identität und Zahlungsdaten des KI-Agenten
Skyfire, mit Fokus auf KYA + Pay, abstrahiert Identitätsprüfung und Zahlungsautorisierung in KI-gestützte JWT-Anmeldeinformationen und ermöglicht so verifizierbaren, automatisierten Zugriff und Abrechnung für Websites, APIs und MCP-Dienste. Das System generiert automatisch Käufer-/Verkäuferagenten und Treuhandkonten für Nutzer und unterstützt Aufladungen per Karte, Banküberweisung und USDC.
Auf Systemebene generiert Skyfire für jeden Nutzer einen Käufer-/Verkäufer-Agenten und eine verwaltete Wallet, die Guthabenaufladungen per Karte, Banküberweisung und USDC unterstützt. Der größte Vorteil ist die vollständige Kompatibilität mit Web2 (JWT/JWKS, WAF und API-Gateway können direkt verwendet werden) und ermöglicht so einen „identifizierten, automatischen und kostenpflichtigen Zugriff“ für Content-Websites, Daten-APIs und Utility-SaaS-Dienste.
Skyfire ist ein praktikabler Zahlungsdienstleister, aber Identitäts- und Vermögensverwaltung erfordern zentralisierte Lösungen.
L3-Schicht des Geschäftszahlungssystems – Payman: KI-gestützte native Risikokontrolle für den Zugriff auf Gelder
Payman bietet vier Funktionen: Wallet, Zahlungsempfänger, Richtlinien und Genehmigung. Dadurch entsteht eine steuerbare und auditierbare „Berechtigungsebene für Gelder“ für KI. KI kann echte Zahlungen ausführen, jedoch müssen alle Finanztransaktionen benutzerdefinierten Limits, Richtlinien und Genehmigungsregeln entsprechen. Die Kerninteraktionen erfolgen über die natürlichsprachliche Schnittstelle payman.ask(). Das System ist dabei für die Analyse der Zahlungsabsicht, die Überprüfung der Richtlinien und die Ausführung der Zahlungen verantwortlich.
Der Kernnutzen von Payman liegt im Prinzip, dass KI zwar Geld verwalten kann, aber niemals ihre Befugnisse überschreitet. Payman migriert die Finanzverwaltung auf Unternehmensebene in eine KI-Umgebung: Automatisierte Gehaltsabrechnungen, Spesenabrechnungen, Lieferantenzahlungen und Sammelüberweisungen können innerhalb klar definierter Berechtigungsgrenzen abgewickelt werden. Payman eignet sich für die interne Finanzautomatisierung in Unternehmen und Teams (Gehaltsabrechnung, Spesenabrechnungen, Lieferantenzahlungen usw.) und positioniert sich als kontrollierte Finanzverwaltungsebene. Es verfolgt nicht den Ansatz, ein offenes Zahlungsprotokoll zwischen Agenten aufzubauen.
L3-Schicht für Geschäftszahlungssysteme – Catena Labs: Agentenidentität/Zahlungsstandards
Catena nutzt KI-basierte Finanzinstitute (Verwahrung, Clearing, Risikomanagement, KYA) als Geschäftsschicht und ACK (Agent Commerce Kit) als Standardschicht, um ein einheitliches Identitätsprotokoll (ACK-ID) für Agenten und ein agentenbasiertes Zahlungsprotokoll (ACK-Pay) zu entwickeln. Ziel ist es, die Lücken in der automatisierten Wirtschaft durch die Bereitstellung verifizierbarer Identitäten, Autorisierungsketten und automatisierter Zahlungsstandards zu schließen.
ACK-ID etabliert die Eigentums- und Autorisierungskette von Agenten auf Basis von DID/VC; ACK-Pay definiert Zahlungsanforderungen und verifizierbare Belegformate, die vom zugrunde liegenden Abwicklungsnetzwerk (USDC, Banken, Arc) entkoppelt sind. Catena legt Wert auf langfristige, systemübergreifende Interoperabilität und positioniert sich näher an der „TLS/EMV-Schicht der Agentenökonomie“ mit einem hohen Standardisierungsgrad und einer klaren Vision.
L3-Schicht des Geschäftszahlungssystems – Nevermined: Zählerablesung, Rechnungsstellung und Mikrozahlungsabwicklung
Nevermined konzentriert sich auf nutzungsbasierte KI-basierte Wirtschaftsmodelle und bietet Zugriffskontrolle, Zählerablesung, ein Guthabensystem und Nutzungsprotokolle für automatisierte Abrechnung, nutzungsabhängige Abrechnung, Umsatzbeteiligung und Auditierung. Nutzer können Guthaben über Stripe oder USDC aufladen. Das System überprüft automatisch die Nutzung, zieht Gebühren ab und generiert bei jedem API-Aufruf revisionssichere Protokolle.
Der Kernnutzen von Nevermined liegt in der Unterstützung von Echtzeit-Mikrozahlungen im Subcent-Bereich und der automatisierten Abrechnung zwischen Agenten. Dadurch werden Datenkäufe, API-Aufrufe, Workflow-Planung und weitere Funktionen nutzungsbasiert abgerechnet. Nevermined entwickelt kein neues Zahlungssystem, sondern eine Abrechnungsschicht, die auf bestehenden Zahlungssystemen aufbaut: Kurzfristig fördert Nevermined die Kommerzialisierung von KI-SaaS, mittelfristig unterstützt es den A2A-Markt und langfristig könnte es die Grundlage für Mikrozahlungen in der maschinellen Wirtschaft bilden.

Skyfire, Payman, Catena Labs und Nevermined gehören zur Zahlungsabwicklungsschicht für Unternehmen und benötigen alle in unterschiedlichem Umfang Verbindungen zu Banken, Kartenorganisationen, Zahlungsdienstleistern und KYC/KYB-Systemen. Ihr eigentlicher Wert liegt jedoch nicht im „Zugriff auf Fiatgeld“, sondern in der Lösung von maschinennahen Anforderungen, die traditionelle Finanzdienstleistungen nicht abdecken können – Identitätszuordnung, Berechtigungsverwaltung, programmatische Risikokontrolle und nutzungsbasierte Abrechnung.
Skyfire (Payment Gateway): Bietet Websites/APIs die Möglichkeit zur „Identität + automatischen Abbuchung“ (On-Chain-Identitätszuordnung zur Web2-Identität).
Payman (Finanz-Governance): Strategien, Grenzen, Berechtigungen und Genehmigungen für den internen Unternehmenseinsatz (KI kann Geld ausgeben, aber nicht ihre Befugnisse überschreiten).
Catena Labs (Finanzinfrastruktur): Integration mit dem Bankensystem zum Aufbau einer (KI-konformen Bank) durch KYA-, Verwahrungs- und Clearing-Dienstleistungen.
Nevermined (Kasse): Führt ausschließlich Messungen und Abrechnungen oberhalb der Zahlungsabwicklung durch; die Zahlung erfolgt über Stripe/USDC.
Im Gegensatz dazu arbeitet x402 auf einer niedrigeren Ebene und ist das einzige native On-Chain-Zahlungsprotokoll, das nicht auf Banken, Kartenorganisationen oder Zahlungsdienstleister angewiesen ist. Es kann Abzüge und Abrechnungen direkt über 402-Workflows in der Blockchain durchführen. Wenn Systeme höherer Schichten wie Skyfire, Payman und Nevermined x402 als Abrechnungskanal nutzen können, erhalten Agenten einen vollständig automatisierten, nativen Zahlungskreislauf für M2M- und A2A-Transaktionen.
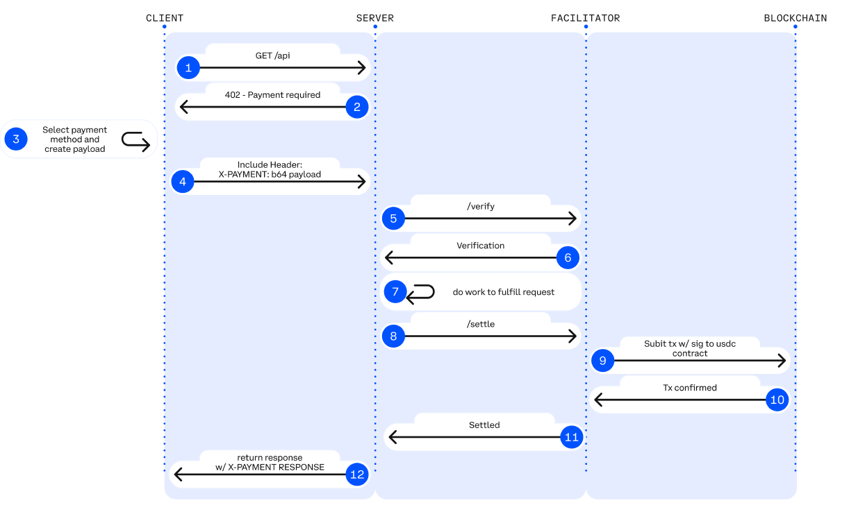
L2 Native Payment Protocol Layer – x402-Ökosystem: Vom Client zur On-Chain-Abwicklung
Das native x402-Zahlungsökosystem lässt sich in vier Schichten unterteilen: Client, Server, Zahlungsabwicklungsschicht und Blockchain-Abrechnungsschicht. Der Client ermöglicht es Agenten oder Anwendungen, Zahlungsanfragen zu initiieren. Der Server stellt Agenten API-Dienste wie Daten, Inferenz oder Speicherung pro Transaktion bereit. Die Zahlungsabwicklungsschicht führt die On-Chain-Abbuchung, -Verifizierung und -Abrechnung durch und ist der Kern des gesamten Prozesses. Die Blockchain-Abrechnungsschicht ist für die finale Token-Abbuchung und On-Chain-Bestätigung verantwortlich und gewährleistet so manipulationssichere Zahlungen.

Legende: X402-Zahlungsablauf Quelle: X402-Whitepaper
Clientseitige Integrationen (Zahler): Diese Ebene ermöglicht es Agenten oder Anwendungen, x402-Zahlungsanforderungen zu initiieren und ist der Ausgangspunkt des gesamten Zahlungsprozesses. Beispielhafte Projekte:
Das thirdweb Client SDK ist der am weitesten verbreitete x402-Clientstandard im Ökosystem. Es wird aktiv weiterentwickelt, unterstützt mehrere Chains und ist das Standardwerkzeug für Entwickler zur Integration von x402.
Nuwa AI – ein repräsentatives Projekt des „agentenbasierten kostenpflichtigen Zugriffs“, das es KI ermöglicht, ohne Programmierung und gegen Gebühr direkt auf x402-Dienste zuzugreifen.
Auf der offiziellen Website werden außerdem Axios/Fetch, Mogami Java SDK, Tweazy usw. als frühe Clients aufgeführt.
Aktuell befinden sich die bestehenden Clients noch im „SDK-Zeitalter“ und bestehen im Wesentlichen aus Entwicklerwerkzeugen. Fortgeschrittenere Clients, wie Browser-/Betriebssystem-Clients, Roboter-/IoT-Clients, Unternehmenssysteme oder solche, die mehrere Wallets/Zahlungsdienstleister verwalten können, sind noch nicht verfügbar.
Serverseitige Anbieter/API-Anbieter (Dienste/Endpunkte/Verkäufer): Verkaufen Daten-, Speicher- oder Inferenzdienste an Agenten auf Nutzungsbasis. Einige Beispiele hierfür sind:
AIsa stellt API-Aufrufe und eine Abrechnungsinfrastruktur für KI-Agenten in der Praxis bereit und ermöglicht ihnen den Zugriff auf Daten, Inhalte, Rechenleistung und Dienste von Drittanbietern per Aufruf, Token oder Menge. Aktuell verzeichnet x402 das höchste Aufrufvolumen.
Firecrawl – der am häufigsten genutzte Einstiegspunkt für KI-Agenten zum Parsen von Webseiten und zum Crawlen strukturierter Webseiten.
Pinata – eine gängige Web3-Speicherinfrastruktur, x402 deckt bereits die tatsächlichen zugrunde liegenden Speicherkosten von nicht-leichtgewichtigen APIs ab.
Gloria AI – eine Informationsquelle für Handels- und Analyseagenten, die hochfrequente Echtzeitnachrichten und strukturierte Marktsignale liefert.
AEON – Ausweitung der x402 + USDC-Zahlungsabwicklung auf Online- und Offline-Händler in Südostasien, Lateinamerika und Afrika und erreicht damit 50 Millionen Händler.
Neynar – Farcaster Social Graph Infrastruktur, die Agenten über x402-Weiterleitungen soziale Daten zugänglich macht.
Aktuell konzentriert sich die Serverseite auf Crawling-/Speicher-/News-APIs, während höherrangige Schlüsselschichten wie APIs zur Ausführung von Finanztransaktionen, Werbe-APIs, Web2-SaaS-Gateways und sogar APIs zur Ausführung realer Aufgaben nahezu unentwickelt sind und somit das vielversprechendste Wachstumspotenzial für die Zukunft darstellen.
Zahlungsabwicklungsschicht (Vermittler/Prozessoren): Diese Schicht verarbeitet On-Chain-Abzüge, Verifizierung und Abrechnung. Sie ist die zentrale Ausführungs-Engine von x402. Zu den repräsentativen Projekten gehören:
Coinbase Facilitator (CDP) – ein Trusted Executor der Enterprise-Klasse mit null Gebühren im Base Mainnet und integriertem OFAC/KYT – ist die beste Wahl für Produktionsumgebungen.
PayAI Facilitator – das Ausführungsschichtprojekt mit der breitesten Multi-Chain-Abdeckung und dem schnellsten Wachstum (Solana, Polygon, Base, Avalanche usw.) – ist der am weitesten verbreitete Multi-Chain-Facilitator im Ökosystem.
Daydreams – ein High-Scenario-Projekt, das Zahlungsabwicklung mit LLM-Inferenzrouting kombiniert – ist derzeit der am schnellsten wachsende „KI-Inferenz-Zahlungsausführer“ und entwickelt sich zur dritten Säule des x402-Ökosystems.
Laut den Daten von x402scan aus den letzten 30 Tagen gibt es auch eine Gruppe von Mid-Tail-Facilitatoren/Routern, darunter Dexter, Virtuals Protocol, OpenX402, CodeNut, Heurist, Thirdweb, x402.rs, Mogami, Questflow usw., deren gesamtes Transaktionsvolumen, Anzahl der Verkäufer und Anzahl der Käufer deutlich geringer sind als bei den drei Marktführern.
Blockchain-Abwicklungsschicht: Die letzte Kontaktstelle im x402-Zahlungsablauf, verantwortlich für die eigentliche Token-Abbuchung und die Bestätigung in der Blockchain. Obwohl das x402-Protokoll selbst kettenunabhängig ist, zeigen aktuelle Daten des Ökosystems, dass die Abwicklung hauptsächlich auf zwei Netzwerke konzentriert ist:
Base – vom offiziellen CDP-Facilitator gefördert, nativ für USDC, mit stabilen Gebühren und derzeit das größte Abwicklungsnetzwerk in Bezug auf Transaktionsvolumen und Anzahl der Verkäufer.
Solana – stark unterstützt von Multi-Chain-Facilitatoren wie PayAI – verzeichnet dank seines hohen Durchsatzes und seiner geringen Latenz das schnellste Wachstum in Hochfrequenz-Inferenz- und Echtzeit-API-Szenarien.
Die Blockchain selbst ist nicht an der Zahlungslogik beteiligt. Mit zunehmender Verbreitung von Zahlungsdienstleistern wird die Abwicklungsschicht von x402 einen stärkeren Trend zur Multi-Chain-Integration aufweisen.

Im x402-Zahlungssystem ist der Facilitator die einzige Rolle, die tatsächlich On-Chain-Zahlungen ausführt und somit am ehesten „Protokoll-Umsatzerlöse“ generiert: Er ist verantwortlich für die Überprüfung der Zahlungsautorisierung, die Übermittlung und Nachverfolgung von On-Chain-Transaktionen, die Erstellung von revisionssicheren Abrechnungsnachweisen sowie die Bearbeitung von Replay-, Timeout-, Multi-Chain-Kompatibilitäts- und grundlegenden Compliance-Prüfungen. Anders als das Client SDK (Zahler) und der API-Server (Verkäufer), die lediglich HTTP-Anfragen verarbeiten, kontrolliert der Facilitator den Zugangspunkt zum Datenverkehr und die Gebührenrechte. Damit bildet er den Kern der Wertschöpfung in der Agentenökonomie und zieht die größte Aufmerksamkeit des Marktes auf sich.
In der Realität befinden sich die meisten Projekte jedoch weiterhin im Testnetz- oder kleinen Demo-Stadium und sind im Wesentlichen nur einfache Zahlungsabwicklungsplattformen. Ihnen fehlen Wettbewerbsvorteile bei Schlüsselfunktionen wie Identitätsprüfung, Abrechnung, Risikokontrolle und stabilem Multi-Chain-Betrieb. Sie weisen deutliche Merkmale niedriger Markteintrittsbarrieren und hoher Homogenität auf. Mit zunehmender Reife des Ökosystems verfügen Coinbase-gestützte Anbieter mit Stabilitäts- und Compliance-Vorteilen über einen signifikanten First-Mover-Vorteil. Da CDP-Anbieter jedoch beginnen, Gebühren zu erheben, und andere Anbieter möglicherweise alternative Monetarisierungsmodelle prüfen, besteht hinsichtlich der Marktstruktur und der Marktanteilsverteilung noch erhebliches Entwicklungspotenzial. Langfristig bleibt x402 auf der Schnittstellenebene und kann keinen Kernnutzen generieren. Wirklich nachhaltige Wettbewerbsvorteile liegen in umfassenden Plattformen, die neben ihren Abwicklungsfunktionen auch Systeme für Identitätsprüfung, Abrechnung, Risikokontrolle und Compliance integrieren können.
L2 Native Payment Protocol Layer - Virtual Agent Commerce Protocol
Das Agent Commerce Protocol (ACP) von Virtual bietet einen universellen Standard für die Geschäftsinteraktion autonomer KI. In einem vierstufigen Prozess – Anfrage → Verhandlung → Transaktion → Bewertung – ermöglicht es unabhängigen intelligenten Agenten, sicher und nachvollziehbar Dienstleistungen anzufordern, Bedingungen auszuhandeln, Transaktionen abzuschließen und Qualitätsprüfungen zu durchlaufen. ACP nutzt Blockchain als vertrauenswürdige Ausführungsschicht, um die Nachvollziehbarkeit und Manipulationssicherheit des Interaktionsprozesses zu gewährleisten. Durch die Einführung von Bewertungsagenten etabliert es ein anreizbasiertes Reputationssystem, das es heterogenen und unabhängigen professionellen Agenten ermöglicht, „autonome Geschäftseinheiten“ zu bilden und nachhaltige wirtschaftliche Aktivitäten ohne zentrale Koordination durchzuführen. ACP hat die frühe experimentelle Phase hinter sich gelassen und ein beachtliches Ökosystem erreicht, das über die Erforschung von Standards für die Geschäftsinteraktion mehrerer Agenten hinausgeht.
L1-Infrastrukturschicht – Native Zahlungskette für aufstrebende/vertikale Agenten
Ethereum, Base (EVM), Solana und andere gängige öffentliche Blockchains stellen dem Agenten die Kernausführungsumgebung, das Kontosystem, die Zustandsmaschine, die Sicherheits- und Abwicklungsgrundlage zur Verfügung und verfügen über ausgereifte Kontomodelle, ein Stablecoin-Ökosystem und eine breite Entwicklerbasis.
Kite AI ist eine repräsentative „Agenten-native L1“-Infrastruktur, die speziell für die zugrundeliegende Ausführungsumgebung von Zahlungen, Identität und Berechtigungen für intelligente Agenten entwickelt wurde. Ihr Kern basiert auf dem SPACE-Framework (Stablecoin-nativ, programmierbare Einschränkungen, Agenten-Prioritätsauthentifizierung, Compliance-Auditierung und wirtschaftlich realisierbare Mikrozahlungen) und erreicht eine feingranulare Risikoisolation durch ein dreistufiges Schlüsselsystem (Root→Agent→Session). In Kombination mit optimierten Statuskanälen zum Aufbau einer „Agenten-nativen Zahlungsinfrastruktur“ senkt sie die Kosten auf 0,000001 US-Dollar und kontrolliert die Latenz auf Millisekundenebene, wodurch hochfrequente Mikrozahlungen auf API-Ebene möglich werden. Als allgemeine Ausführungsschicht ist Kite aufwärtskompatibel mit x402, Google A2A und Anthropic MCP sowie abwärtskompatibel mit OAuth 2.1. Ziel ist es, eine einheitliche Grundlage für Agentenzahlungen und Identitätsmanagement zu schaffen, die Web2 und Web3 verbindet.
AIsaNet integriert die Protokolle x402 und L402 (ein von Lightning Labs auf Basis des Lightning Network entwickelter 402-Zahlungsprotokollstandard) als Mikrozahlungs- und Abrechnungsschicht für KI-Agenten. Es unterstützt hochfrequente Transaktionen, protokollübergreifende Anrufkoordination, Auswahl des Abrechnungspfads und Transaktionsrouting. Dadurch können Agenten dienst- und kettenübergreifende automatische Zahlungen durchführen, ohne die zugrundeliegende Komplexität verstehen zu müssen.
V. Zusammenfassung und Ausblick: Von Zahlungsvereinbarungen zur Umstrukturierung der Maschinenwirtschaftsordnung
Agentischer Handel bedeutet die Etablierung einer völlig neuen, von Maschinen dominierten Wirtschaftsordnung. Es geht nicht einfach darum, dass KI automatisch Bestellungen aufgibt, sondern vielmehr um die Rekonstruktion einer gesamten unternehmensübergreifenden Wertschöpfungskette: wie Dienstleistungen gefunden, Vertrauen aufgebaut, Bestellungen formuliert, Berechtigungen erteilt, Werte abgerechnet und die Verantwortung für Streitigkeiten getragen werden. Die Entwicklung von A2A, MCP, ACP, AP2, ERC-8004 und x402 standardisiert das „geschlossene Geschäftsmodell zwischen Maschinen“.
Entlang dieses Entwicklungspfades wird sich die zukünftige Zahlungsinfrastruktur in zwei parallele Linien aufspalten: eine, die auf der traditionellen Logik von Fiatwährungen für die Unternehmensführung basiert, und eine andere, die auf dem nativen Abwicklungsmechanismus des x402-Protokolls beruht. Die Wertschöpfungslogiken dieser beiden Linien unterscheiden sich.
1. Bereich Unternehmensführung: Web3-Zahlungssystemebene
Anwendbare Szenarien: Seltene, nicht mikrofinanzierte Transaktionen in der realen Welt (z. B. Beschaffung, SaaS-Abonnements, physischer E-Commerce).
Grundgedanke: Traditionelle Fiatwährungen werden langfristig dominieren; Zahlungsdienstleister sind lediglich intelligentere Schnittstellen- und Prozesskoordinatoren, aber kein Ersatz für Stripe, Kreditkartenunternehmen oder Banküberweisungen. Die größten Hindernisse für den breiten Einsatz von Stablecoins in der realen Geschäftswelt sind Regulierung und Besteuerung.
Der Wert von Projekten wie Skyfire, Payman und Catena Labs liegt nicht im zugrundeliegenden Zahlungsrouting (das üblicherweise von Stripe/Circle abgewickelt wird), sondern in ihren „Governance-as-a-Service“-Diensten (GAS). Diese decken maschinelle Bedürfnisse ab, die traditionelle Finanzsysteme nicht erfüllen können – Identitätszuordnung, Zugriffskontrolle, programmatisches Risikomanagement, Verantwortlichkeit und M2M/A2A-Mikrozahlungen (Abrechnung pro Token und Sekunde). Entscheidend ist, wer sich als vertrauenswürdiger „KI-Finanzmanager“ für Unternehmen etablieren kann.
2. Eingemeinschaftspfad: Das x402-Protokoll-Ökosystem und der finale Kampf mit dem Moderator
Anwendbare Szenarien: Hochfrequente Mikrozahlungen, M2M/A2A digitale native Transaktionen (API-Abrechnung, Ressourcenflusszahlung).
Kernlogik: Als offener Standard ermöglicht x402 die atomare Verknüpfung von Zahlungen und Ressourcen durch den HTTP-Statuscode 402. Im Bereich programmierbarer Mikrozahlungen und M2M/A2A-Szenarien ist x402 derzeit das Protokoll mit dem umfassendsten Ökosystem und der fortschrittlichsten Implementierung (natives HTTP + On-Chain-Settlement). Seine Position in der Agentenökonomie dürfte vergleichbar mit der von „Stripe für Agenten“ sein.
Die bloße Integration von x402 auf Client- oder Serverseite bringt dem Markt keinen Mehrwert; das eigentliche Wachstumspotenzial liegt in den höherwertigen Assets, die langfristige wiederholte Käufe und häufige Aufrufe generieren können, wie z. B. Agentenclients auf Betriebssystemebene, Roboter-/IoT-Wallets und hochwertige API-Dienste (Marktdaten, GPU-Inferenz, Ausführung realer Aufgaben usw.).
Facilitatoren sind Protokoll-Gateways, die Clients und Server bei der Abwicklung von Zahlungsvorgängen, der Rechnungserstellung und der Geldverrechnung unterstützen. Sie kontrollieren sowohl den Datenverkehr als auch die Abwicklungsgebühren und sind damit die wichtigste Schnittstelle zu den Einnahmen im x402-Stack. Die meisten Facilitatoren fungieren im Wesentlichen als Zahlungsabwicklungsstellen mit niedrigen Markteintrittsbarrieren und homogenen Merkmalen. Branchenriesen mit Vorteilen in puncto Benutzerfreundlichkeit und Compliance (wie Coinbase) haben sich eine dominante Position erarbeitet. Um eine Marginalisierung zu vermeiden, verlagert sich der zentrale Wert auf die Serviceebene „Facilitator + X“: durch den Aufbau eines verifizierbaren Servicekatalogs und eines Reputationssystems, das margenstarke Funktionen wie Arbitrage, Risikomanagement und Tresorverwaltung bietet.

Wir glauben, dass die Zukunft ein duales System hervorbringen wird: ein Fiatgeldsystem und ein Stablecoin-System. Ersteres wird den traditionellen menschlichen Handel unterstützen, während letzteres hochfrequente, grenzüberschreitende und Mikrozahlungsszenarien ermöglicht, die maschinell und On-Chain realisiert werden. Web3 soll traditionelle Zahlungen nicht ersetzen, sondern die grundlegenden Funktionen für das Agentenzeitalter bereitstellen: verifizierbare Identität, programmierbares Clearing und globale Stablecoins. Letztendlich wird der Agentenhandel nicht auf die Zahlungsoptimierung beschränkt sein, sondern eine Umstrukturierung der maschinenbasierten Wirtschaftsordnung darstellen. Wenn Milliarden von Mikrotransaktionen automatisch von Agenten im Hintergrund abgewickelt werden, werden die Protokolle und Unternehmen, die als erste Vertrauen, Koordination und Optimierungsfunktionen bereitstellen, zum Kern der nächsten Generation globaler Handelsinfrastruktur.
Haftungsausschluss: Dieser Artikel wurde mithilfe der KI-Tools ChatGPT-5 und Gemini 3 erstellt. Der Autor hat sich nach besten Kräften bemüht, den Text Korrektur zu lesen und die Richtigkeit und Genauigkeit der Informationen zu gewährleisten. Dennoch sind Auslassungen unvermeidbar. Wir bitten etwaige Unannehmlichkeiten zu entschuldigen. Es ist besonders wichtig zu beachten, dass der Kryptowährungsmarkt häufig eine Divergenz zwischen den Fundamentaldaten eines Projekts und der Preisentwicklung auf dem Sekundärmarkt aufweist. Der Inhalt dieses Artikels dient ausschließlich Informations- und Forschungszwecken und stellt keine Anlageberatung dar. Er sollte auch nicht als Empfehlung zum Kauf oder Verkauf von Token verstanden werden.


